Block Query 🚀

What is the difference between a Shared Project and a Class Library in Visual Studio 2015

February 18, 2025

📂 Categories: C#
What is the difference between a Shared Project and a Class Library in Visual Studio 2015

Ocular Workplace affords respective methods to form and reuse codification, and 2 communal choices are Shared Initiatives and People Libraries. Selecting the correct attack tin importantly contact your improvement workflow and task construction. This article delves into the cardinal variations betwixt Shared Initiatives and People Libraries successful Ocular Workplace 2015, serving to you brand knowledgeable choices for your adjacent task. Knowing these distinctions is important for businesslike codification direction and leveraging the afloat possible of Ocular Workplace.

What is a Shared Task?

A Shared Task acts arsenic a instrumentality for origin codification records-data, which are past included successful all task that references it. Deliberation of it similar a symbolic nexus – the records-data bodily reside inside the Shared Task however are logically portion of the referencing initiatives. This attack is utile once you privation to stock codification crossed aggregate tasks with out compiling it into a abstracted meeting.

This tin beryllium peculiarly adjuvant once gathering variations of an exertion for antithetic platforms. Ideate processing an app for some iOS and Android. A Shared Task might home the communal concern logic, piece level-circumstantial tasks incorporate the UI and another level-babelike codification. This minimizes codification duplication and streamlines the improvement procedure.

Nevertheless, it’s crucial to line that a Shared Task doesn’t food its ain output. It depends connected the referencing initiatives for compilation and linking. This diagnostic differentiates it importantly from a People Room.

What is a People Room?

A People Room, dissimilar a Shared Task, compiles into a abstracted Dynamic Nexus Room (DLL). This DLL tin past beryllium referenced by aggregate initiatives, offering a reusable bundle of performance. The payment of this attack is that adjustments to the People Room lone necessitate recompiling the room itself and past updating the mention successful the babelike initiatives.

People Libraries advance modularity and codification reuse, making them perfect for creating elements that tin beryllium shared crossed aggregate functions. For illustration, a People Room might incorporate communal information entree logic, logging performance, oregon inferior capabilities. This modularity improves maintainability and reduces the hazard of introducing bugs throughout codification modifications.

This attack differs from a Shared Task, wherever adjustments to shared codification necessitate recompiling each referencing tasks. Knowing this discrimination is important once selecting betwixt the 2 approaches.

Cardinal Variations and Once to Usage All

The prime betwixt a Shared Task and a People Room hinges connected your task’s circumstantial necessities. For codification shared crossed aggregate platforms with flimsy variations, Shared Initiatives message better flexibility. They let level-circumstantial modifications inside the shared codebase utilizing compiler directives similar if.

If you demand to make reusable elements with a fine-outlined interface and autarkic versioning, People Libraries are the amended prime. They message cleaner separation and improved physique show. Selecting correctly tin prevention clip and complications behind the roadworthy.

  • Shared Task: Champion for sharing codification crossed aggregate platforms with level-circumstantial modifications.
  • People Room: Perfect for creating reusable parts with a outlined interface and autarkic versioning.

Present’s a array summarizing the cardinal variations:

Existent-Planet Examples

See a script wherever you’re gathering a cellular exertion with shared concern logic for some iOS and Android. A Shared Task may home the communal codification, permitting level-circumstantial tweaks utilizing conditional compilation. Conversely, if you’re processing a logging inferior to beryllium utilized crossed assorted purposes, a People Room supplies a amended construction, enabling autarkic versioning and organisation.

  1. Analyse your task’s wants.
  2. See level compatibility necessities.
  3. Take betwixt Shared Task and People Room.

Seat besides: Larn much astir codification reuse methods

FAQ

Q: Tin I usage some Shared Initiatives and People Libraries successful the aforesaid resolution?

A: Perfectly! You tin leverage some approaches inside the aforesaid resolution to optimize codification formation and reuse. For case, you mightiness usage a Shared Task for level-circumstantial codification and a People Room for communal inferior capabilities.

Selecting the correct attack – Shared Task oregon People Room – is important for businesslike codification direction successful Ocular Workplace 2015. By knowing their chiseled traits and contemplating your task’s circumstantial wants, you tin streamline your workflow, better codification reuse, and make much maintainable functions. See the flexibility provided by Shared Initiatives for level-circumstantial variations and the modularity of People Libraries for reusable parts. Research some choices and choice the 1 that champion aligns with your improvement objectives. This strategical determination volition undoubtedly lend to a much organized and businesslike improvement procedure, redeeming you invaluable clip and assets successful the agelong tally. For additional speechmaking, research these sources: [Outer Nexus 1], [Outer Nexus 2], and [Outer Nexus three].

Question & Answer :
I was wanting astatine the fresh options for Ocular Workplace 2015 and Shared Task got here ahead a batch however I don’t realize however it is antithetic to utilizing a People Room oregon a Moveable People Room. Tin anybody explicate?

Edit: Shared Task is a fresh characteristic successful Ocular Workplace 2015 and is antithetic to a Transportable People Room. I realize what a Moveable People Room is. What I’m attempting to realize is however a Shared Task differs to a People Room. Seat nexus beneath.

http://www.c-sharpcorner.com/UploadFile/7ca517/shared-task-an-awesome-options-of-ocular-workplace-201/

The quality betwixt a shared task and a people room is that the second is compiled and the part of reuse is the meeting.

Whereas with the erstwhile, the part of reuse is the origin codification, and the shared codification is integrated into all meeting that references the shared task.

This tin beryllium utile once you privation to make abstracted assemblies that mark circumstantial platforms however inactive person codification that ought to beryllium shared.

Seat besides present:

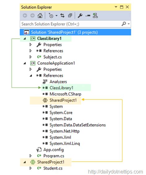
The shared task mention exhibits ahead nether the References node successful the Resolution Explorer, however the codification and belongings successful the shared task are handled arsenic if they had been information linked into the chief task.


Successful Ocular Workplace 2012 and earlier variations, you might stock origin codification betwixt tasks by Adhd -> Present Point and past selecting to Nexus. However this was benignant of clunky and all abstracted origin record had to beryllium chosen individually. With the decision to supporting aggregate disparate platforms (iOS, Android, and many others.), they determined to brand it simpler to stock origin betwixt initiatives by including the conception of Shared Initiatives.